Log in
Linked Applications
Loading…
Spaces
Questions
Hit enter to search
Help
Online Help
Keyboard Shortcuts
Feed Builder
What’s new
Available Gadgets
About Confluence
Log in
Public
Pages
Blog
Questions
Space shortcuts
Задачі Gitlаb
Meeting notes
Page tree
Browse pages
Configure
Space tools
A
t
tachments (1)
Page History
Page Information
Resolved comments
View in Hierarchy
View Source
Export to PDF
Export to Word
Export to Markdown
Pages
Інтро
Jira links
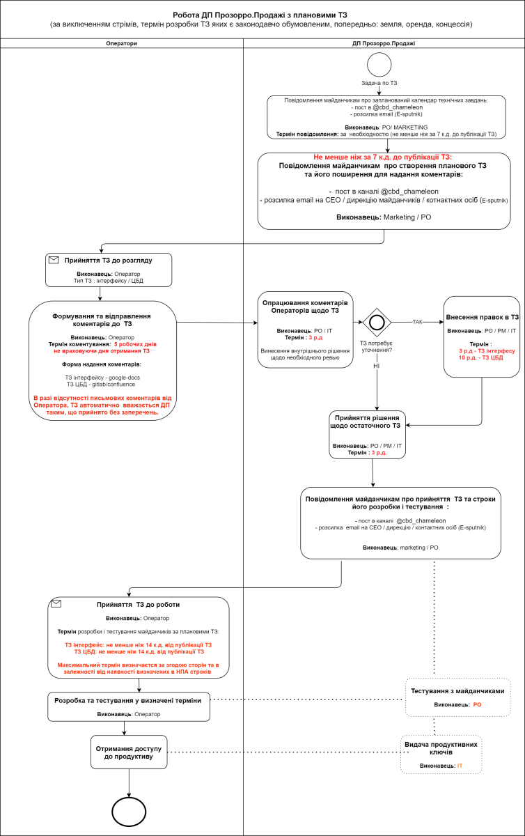
Робота АТ Прозорро.Продажі з плановими ТЗ (взаємодія майданчики та АТ)
Created by
Anton Popivnich
, last modified by
Filip Kuzmin
on
Dec 12, 2025
Створення ТЗ для майданчиків (взаємодія майданчики та АТ)
No labels
Overview
Content Tools
{"serverDuration": 78, "requestCorrelationId": "2b95253afcaf49d8"}